Realistic Fire LoRA for Wan2.1 14B T2V

Overview

This LoRA is trained on the Wan2.1 14B T2V model and allows you to generate videos of realistic fires!

Features

  • Trained on the Wan2.1 14B T2V base model
  • Consistent results across different object and scene types
  • Simple prompt examples that are easy to adapt

Community

  • Discord: Join our community to generate videos with this LoRA for free
  • Request LoRAs: We're training and open-sourcing Wan2.1 LoRAs for free - join our Discord to make requests!
Prompt
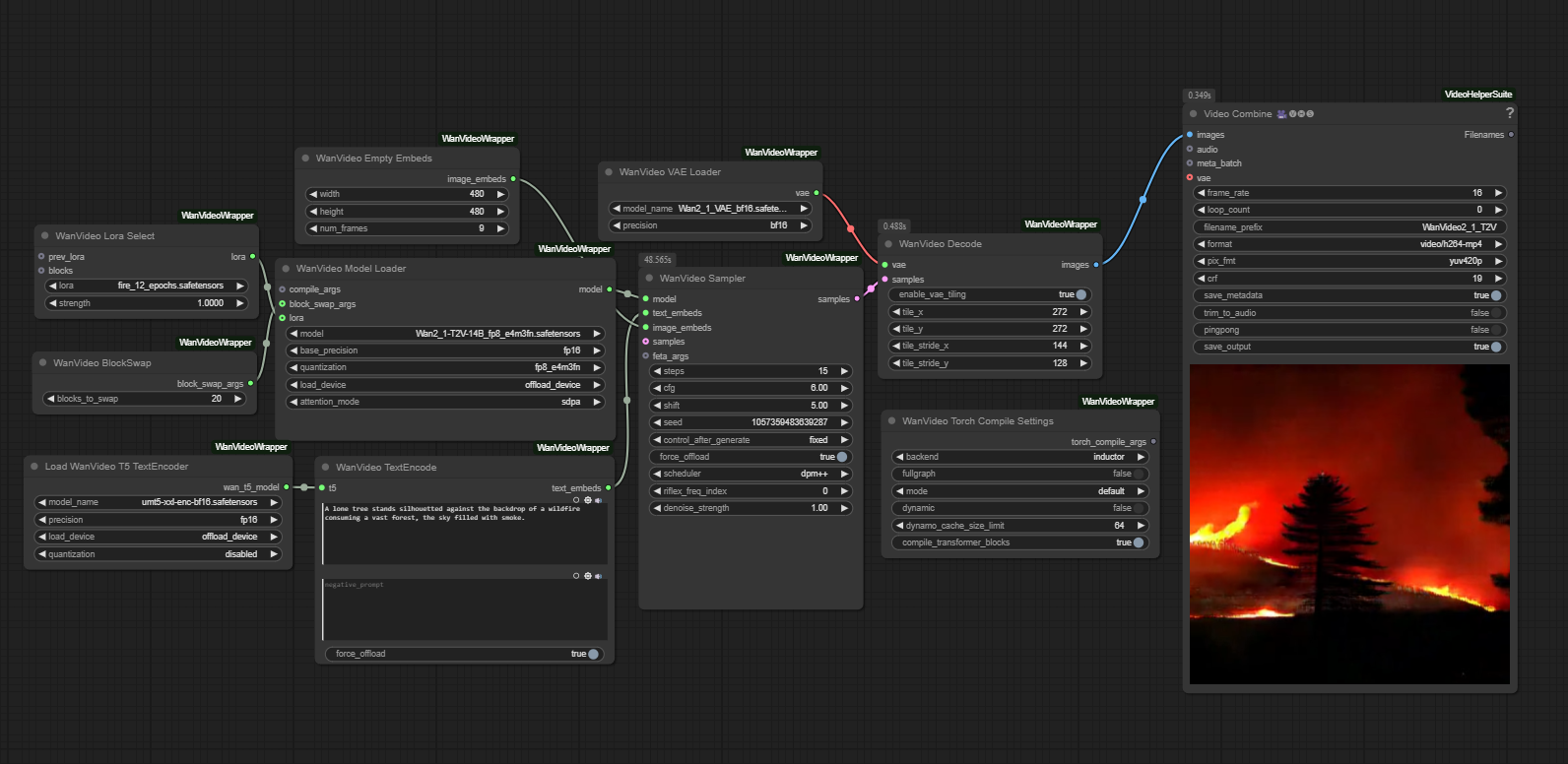
A lone tree stands silhouetted against the backdrop of a wildfire consuming a vast forest, the sky filled with smoke.
Prompt
A wildfire rages across a field, with flames consuming the dry grass and smoke filling the sky above.
Prompt
A close-up view of a burning gas station at night, with flames engulfing the pumps and a chaotic scene unfolding.
Prompt
A small town is on [r3al_f1re] with many houses burning, smoke filling the air, and the sky glowing orange.

Model File and Inference Workflow

πŸ“₯ Download Links:


Recommended Settings

  • LoRA Strength: 1.0
  • Embedded Guidance Scale: 6.0
  • Flow Shift: 5.0

Trigger Words

The key trigger phrase is: [r3al_f1re]

Prompt Template

For prompting, check out the example prompts; this way of prompting seems to work very well. Including the key trigger phrase is not required, as long as the fire and the scene are described well.

ComfyUI Workflow

This LoRA works with a modified version of Kijai's Wan Video Wrapper workflow. The main modification is adding a Wan LoRA node connected to the base model.

See the Downloads section above for the modified workflow.

Model Information

The model weights are available in Safetensors format. See the Downloads section above.

Training Details

  • Base Model: Wan2.1 14B T2V
  • Training Data: Trained on 2 minutes of video comprised of 26 short clips (each clip captioned separately) of various real fires.
  • Epochs: 12

Additional Information

Training was done using Diffusion Pipe for Training

Acknowledgments

Special thanks to Kijai for the ComfyUI Wan Video Wrapper and tdrussell for the training scripts!

Downloads last month
68
Inference Examples
Examples
This model isn't deployed by any Inference Provider. πŸ™‹ Ask for provider support

Model tree for Remade-AI/Fire

Adapter
(62)
this model

Collection including Remade-AI/Fire