Hugging Face
Models
Datasets
Spaces
Community
Docs
Enterprise
Pricing
Log In
Sign Up
ModelsLab
/
controlnet-xl-pro
like
2
Follow
ModelsLab
52
Text-to-Image
Diffusers
Safetensors
Text-to-Image
ControlNet
Diffusers
Stable Diffusion
License:
apache-2.0
Model card
Files
Files and versions
xet
Community
Use this model
main
controlnet-xl-pro
/
images
/
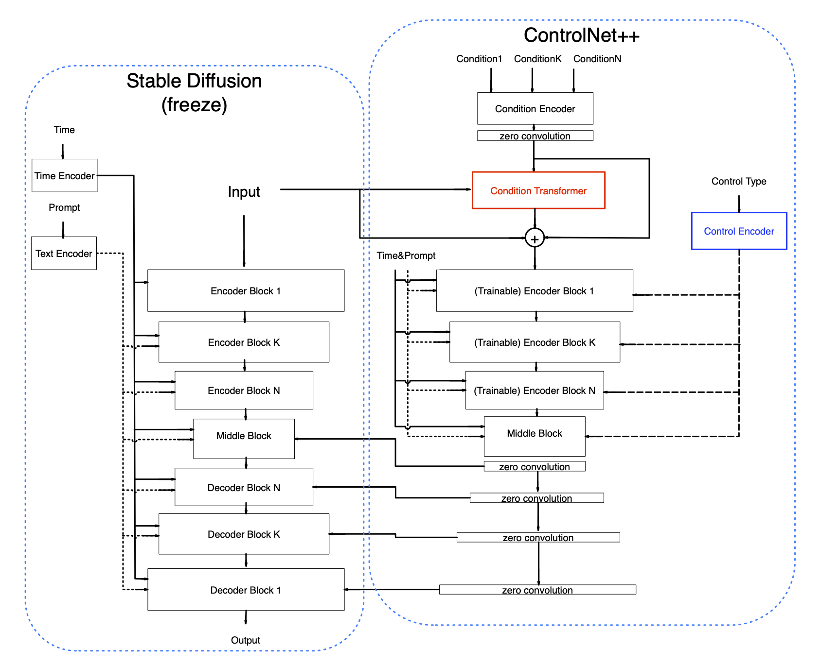
ControlNet++.png
adhikjoshi
Add files using upload-large-folder tool
043f9ba
verified
over 1 year ago
download
Copy download link
history
contribute
delete
224 kB