Hugging Face
Models
Datasets
Spaces
Buckets
new
Docs
Enterprise
Pricing
Log In
Sign Up
ByteDance
/
AnimateDiff-Lightning
like
977
Follow
ByteDance
4.45k
Text-to-Video
Diffusers
stable-diffusion
animatediff
arxiv:
2403.12706
License:
creativeml-openrail-m
Model card
Files
Files and versions
xet
Community
41
Use this model
main
AnimateDiff-Lightning
/
comfyui
684 kB
Ctrl+K
Ctrl+K
1 contributor
History:
4 commits
PeterL1n
Update workflow
a46b38d
about 2 years ago
animatediff_lightning_v2v_openpose_workflow.jpg
Safe
324 kB
Update workflow
about 2 years ago
animatediff_lightning_v2v_openpose_workflow.json
Safe
22.4 kB
Update workflow
about 2 years ago
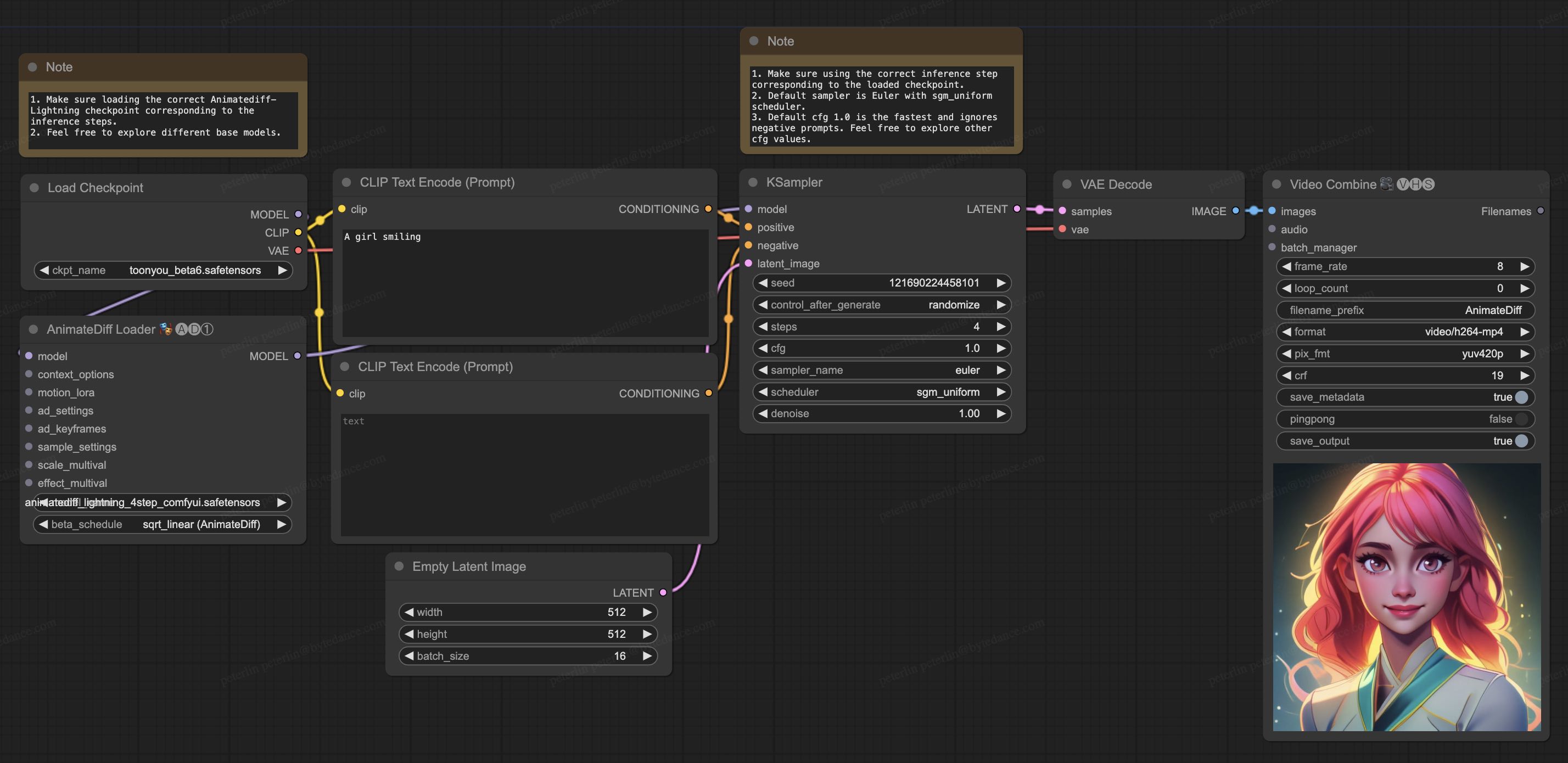
animatediff_lightning_workflow.jpg
Safe
328 kB
Add workflow
about 2 years ago
animatediff_lightning_workflow.json
Safe
9.51 kB
Add workflow
about 2 years ago