Hugging Face
Models
Datasets
Spaces
Community
Docs
Enterprise
Pricing
Log In
Sign Up
ByteDance
/
AnimateDiff-Lightning
like
973
Follow
ByteDance
4.18k
Text-to-Video
Diffusers
stable-diffusion
animatediff
arxiv:
2403.12706
License:
creativeml-openrail-m
Model card
Files
Files and versions
xet
Community
40
Use this model
refs/pr/22
AnimateDiff-Lightning
/
comfyui
/
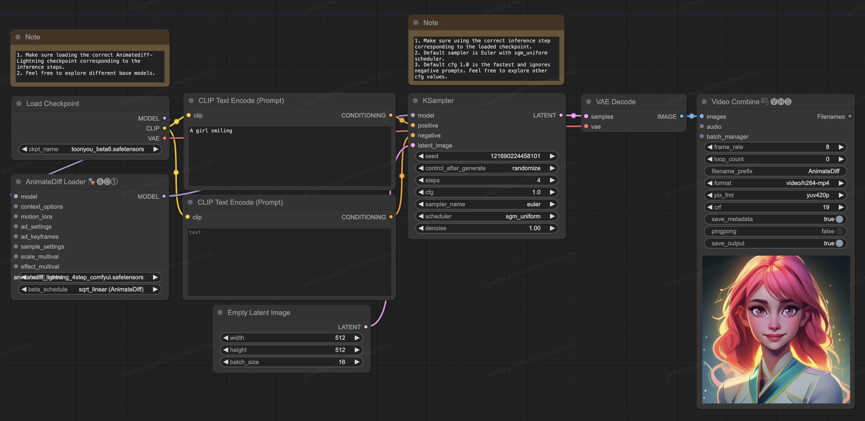
animatediff_lightning_workflow.jpg
PeterL1n
Add workflow
2aeb57a
almost 2 years ago
download
Copy download link
history
Safe
328 kB